MEDICAL OFFICE ist eine Praxissoftware von der INDAMED EDV-Entwicklung und -Vertrieb GmbH. Mit den folgenden Inhalten helfen wir euch zu entscheiden, ob MEDICAL OFFICE die richtige Software für eure Praxis ist:

Hier geht´s zum Anbieter-Überblick:
MEDICAL OFFICE im Überblick
Unser Interview mit MEDICAL OFFICE
Wir haben die INDAMED EDV-Entwicklung und -Vertrieb GmbH über ihre Praxissoftware ausgefragt.
Die Antworten von MEDICAL OFFICE sind in grün markiert.
Kurz-Vorstellung
- Kurz & knapp: Bitte beschreiben Sie Ihre Praxissoftware in 3 Sätzen.
MEDICAL OFFICE ist eine leistungsstarke, modulare Praxissoftware, die den gesamten Praxisalltag effizient und flexibel unterstützt. Dank ihrer hohen Anpassungsfähigkeit passt sie sich exakt an individuelle Arbeitsabläufe an – von der Anmeldung bis zur Abrechnung.
Die Software überzeugt durch Stabilität, moderne Schnittstellen und kontinuierliche Weiterentwicklung im Dialog mit den Anwenderinnen und Anwendern.
- Welche Vorteile hat Ihre Software gegenüber alternativen Lösungen am Markt? Oder anders gefragt: Für wen ist Ihre Software genau die richtige Lösung?
Die Software ist ideal für Praxen und MVZs, die Wert auf individuelle Abläufe, hohe Stabilität und flexible Erweiterbarkeit legen. Durch den modularen Aufbau lässt sich MEDICAL OFFICE passgenau auf die Bedürfnisse nahezu jeder Fachrichtung und Organisationsform zuschneiden – von Einzel- und Facharztpraxen über überörtliche Gemeinschaftspraxen und MVZs bis hin zu therapeutischen Praxen und Krankenhausambulanzen. Im Vergleich zu anderen Lösungen bietet MEDICAL OFFICE
mehr Kontrolle, tiefere Integration und eine individuell zugeschnittene Softwarelösung, die mit den Strukturen der Anwender mitwächst und deren Abläufe optimal unterstützt.
- Hand auf´s Herz: Was ist bei Ihrer Software die Schwachstelle bzw. was könnte einigen Anwendern fehlen? Oder anders gefragt: Für wen ist Ihre Software möglicherweise nicht die richtige Lösung?
Auch wenn MEDICAL OFFICE bei vielen Fachrichtungen und Organisationsformen Anwendung finden kann, gibt es Bereiche wie z. B. Zahnmedizin/Kieferorthopädie oder Veterinärmedizin für die MEDICAL OFFICE aktuell weniger vorgesehen ist.
Themenfeld 1: Technik
- Handelt es sich um eine Web-Applikation oder eine Installations-Software? Oder gibt es beide Varianten? Falls es beide Varianten gibt, bitte auch auf die Unterschiede eingehen (entweder direkt in dieser Antwort oder immer an den Stellen im Fragebogen, wo unterschiedliche Antworten erforderlich wären).
MEDICAL OFFICE ist eine Installations-Software, die On-Premises, im Rechenzentrum oder als SaaS angeboten und installiert werden kann.
- Kann die Software auch auf mobilen Endgeräten genutzt werden (Handy/Tablet)? Gibt es dafür eine gesonderte App? Gibt es hierbei Einschränkungen? Was muss beachtet werden?
Ja in Form der MEDICAL OFFICE App und über eine Modulerweiterung MEDICAL OFFICE Mobil.
Die MEDICAL OFFICE App ermöglicht ortsunabhängiges Arbeiten – sicher, effizient und benutzerfreundlich. Mit Funktionen wie mobilem Zugriff auf Patientenakten, Terminvergabe, Anamnesenerstellung, Bilddokumentation, Diktierfunktion und direkter Kommunikation unterstützt sie den Praxisalltag auch außerhalb des Büros.
Dank Ende-zu-Ende-Verschlüsselung ist die Datensicherheit jederzeit gewährleistet.
Die App ist kostenfrei im Google Play Store und im Apple App Store verfügbar.
Das Modul Mobil unterstützt die Arbeit auf Hausbesuchen, in Notdienstzentralen oder am Arbeitsplatz zu Hause. Das gesamte Leistungsspektrum der Arztsoftware MEDICAL OFFICE steht mit der mobilen Lösung unterwegs genauso zur Verfügung wie in der Praxis. Ein paralleles Arbeiten des Praxisteams vor Ort und dem Arzt außerhalb der Praxis ist problemlos möglich. Mit dem Modul Mobil besteht voller Zugriff auf die gesamten Patientenstammdaten, das vollständige medizinische Krankenblatt sowie auf das Medikamenteninformationssystem. Die Synchronisation mit dem Hauptserver
erfolgt automatisch, sobald eine Verbindung besteht. Ein integrierter Notfallserver sorgt zusätzlich für Ausfallsicherheit und sichert den kontinuierlichen Praxisbetrieb auch bei technischen Störungen.
- Was ist bei der Nutzung mehrerer Geräte gleichzeitig zu beachten?
- Welche Probleme/Einschränkungen können hier auftreten (doppelte Terminvergaben…?) und wie werden sie verhindert?
Mit MEDICAL OFFICE kann ein Patient gleichzeitig an mehreren Arbeitsplätzen bearbeitet werden. Eine Aktualisierung erfolgt zur Laufzeit.
Ebenfalls können mehrere Patienten an einem Arbeitsplatz bearbeitet werden. Gleichzeitig sind parallele Abrechnungen und Statistiken an mehreren Arbeitsplätzen möglich.
Mit dem Modul Exchange können mehrere Praxisstandorte und Betriebsstätten miteinander vernetzt werden.
MEDICAL OFFICE Exchange ermöglicht die sichere und effiziente Vernetzung mehrerer Praxisstandorte über eine permanente VPN-Verbindung. Jeder Standort arbeitet mit einem eigenen Server, der kontinuierlich mit den anderen synchronisiert wird – bei Verbindungsunterbrechung läuft der Betrieb standortunabhängig weiter, anschließend erfolgt ein automatischer Datenabgleich. Durch differenzierte Zugriffsrechte und geschlossene Netzwerkstrukturen ist der Datenschutz jederzeit gewährleistet. In Kombination mit dem Modul Mobil entsteht eine ausfallsichere Lösung für einen reibungslosen Praxisbetrieb über Standorte hinweg.
- Welche technische Ausrüstung wird vorausgesetzt, damit die Software läuft?
- Bestimmte Geräte/Hersteller?
- Bestimmte Betriebssysteme?
- Bestimmte Web-Browser?
Unter https://www.indamed.de/service/hard-und-softwarebedingungen/ sind die Hard- und Softwarebedingungen für MEDICAL OFFICE ausführlich dargelegt.
- Kann auch offline mit der Software gearbeitet werden? Gibt es hierbei Einschränkungen? Was muss beachtet werden?
Ein Offline-Arbeiten ist mit dem Modul Mobil oder auch Exchange möglich. Wenn wieder eine Verbindung zum Server besteht, erfolgt ein automatischer Datenabgleich.
MEDICAL OFFICE selber, benötigt keine permanente Internetverbindung.
- Wie ist ihre Software beim Thema Datenschutz & Datensicherheit aufgestellt?
- Was wird konkret unternommen, um diese sicherzustellen?
- Ggf.: Was sind hierbei aus Ihrer Sicht besondere Herausforderungen?
MEDICAL OFFICE ist speziell für moderne medizinische Einrichtungen konzipiert, die höchste Ansprüche an Effizienz, Datenschutz und Flexibilität stellen. Die Software ist vollständig mandantenfähig und damit optimal geeignet für:
- Praxisgemeinschaften
- Medizinische Versorgungszentren (MVZ)
- Gemeinschaftspraxen mit mehreren Standorten
Dank der Unterstützung eines Zwei-Schrank-Modells, der integrierten VIP Patientenverwaltung und der Möglichkeit zur Kennzeichnung und Behandlung von Notfallpatienten, lässt sich jede Organisationsform individuell und sicher abbilden.
Ebenfalls werden sämtliche Systemeingaben und -änderungen automatisch protokolliert. Dies ermöglicht nicht nur die vollständige Rückverfolgbarkeit aller Aktivitäten, sondern erlaubt auch das Wiederherstellen von Daten im laufenden
Betrieb, etwa bei einer fehlerhaften Patientenzusammenführung.
- Wie ist der Umgang mit Updates?
- Wie regelmäßig kommen Updates?
- Wie erfährt der Nutzer von den Updates?
- Kommen noch Funktionserweiterungen/-veränderungen oder lediglich etwaige BugFixes oder Reaktionen auf gesetzliche Änderungen?
- Was passiert, wenn man die Updates nicht macht?
- Wie einfach ist es für einen wenig technisch-affinen Anwender, die Updates
durchzuführen? - Wie kann man als Nutzer sicherstellen, dass es sich um ein offizielles Update handelt
(und nicht um einen potenziellen Betrüger)? - Was möchten Sie sonst noch zum Thema Updates anmerken?
Um stets höchste Sicherheit, gesetzliche Konformität und innovative Funktionen zu gewährleisten, stellt INDAMED regelmäßig Updates für MEDICAL OFFICE bereit. Diese Updates beinhalten nicht nur gesetzlich erforderliche Anpassungen, sondern auch Funktionserweiterungen und kundengetriebene Produktinnovationen (Produktwünsche).
- Praxen entscheiden selbst, ob ein Update eingespielt wird – MEDICAL OFFICE
signalisiert die Verfügbarkeit transparent und benutzerfreundlich. - Einmal pro Quartal ist ein Update verpflichtend, um die volle Funktionalität und
Abrechnungsfähigkeit sicherzustellen. Eine gesonderte Benachrichtigung inkl.
Updateinformationen wird dafür zur Verfügung gestellt. - In der Regel werden Updates eigenständig durch die Praxis eingespielt – schnell,
effizient und ohne externen Aufwand. - Die Validierungsprüfung vor dem Update garantiert, dass nur das originale,
unveränderte Updatepaket installiert wird – für maximale Datensicherheit.
- Praxen entscheiden selbst, ob ein Update eingespielt wird – MEDICAL OFFICE
MEDICAL OFFICE kann als clientlose Installation betrieben werden. Das bedeutet:
Keine automatische Aktualisierung auf einzelnen Arbeitsplatzrechnern ist notwendig.
Das Update wird einmal zentral eingespielt – fertig.
- Welche Möglichkeiten hat man, Backups (Datensicherungen) zu machen?
- Was genau kann mit den Backups gesichert werden?
- Wo kann man diese Backups ablegen und in welchem Dateiformat?
- Wird der Nutzer aktiv erinnert/aufgefordert, Backups zu machen?
- Wie einfach ist es für einen technisch wenig affinen Anwender, die Backups zu machen?
- Wie können die erstellten Backups im Fall der Fälle wiederhergestellt werden?
- Was möchten Sie sonst noch zum Thema Backups anmerken?
Mit jeder Installation von MEDICAL OFFICE wird ein durchdachtes Datensicherungskonzept ausgeliefert. Damit ist es möglich, die komplette Datenbank automatisiert bis zu zweimal täglich zu sichern. Zusätzlich kann jederzeit ein manuelles
Backup per Knopfdruck durchgeführt werden – einfach und intuitiv, auch für technisch wenig affine Anwender.
Gesichert wird die vollständige MEDICAL OFFICE Datenbank, einschließlich aller Patienten- und Abrechnungsdaten, Konfigurationen, Formulare und relevanten Systemeinstellungen.
Der Kunde entscheidet selbst, wo die Backups abgelegt werden – lokal, auf Netzlaufwerken oder externen Medien. Das Dateiformat ist standardisiert und für eine schnelle Wiederherstellung optimiert.
Die Backup-Funktion ist so konzipiert, dass sie auch ohne IT-Kenntnisse bedient werden kann. Das manuelle Backup ist über einen klar gekennzeichneten Button erreichbar – keine komplizierten Einstellungen notwendig.
Im Falle eines Falles steht Ihnen Ihr persönlicher MEDICAL OFFICE Ansprechpartner zur Seite und begleitet die sichere und vollständige Wiederherstellung Ihrer Daten.
Dank des optionalen Notfallservers ist MEDICAL OFFICE auch im Störfall auf Ausfallsicherheit ausgelegt.
- Welche Schnittstellen gibt es zu anderen Softwares/Apps/Systemen und was wird dadurch ermöglicht?
MEDICAL OFFICE steht für maximale Kompatibilität und nahtlose Integration in moderne Praxis- und Klinikabläufe. Dank einer Vielzahl leistungsstarker Schnittstellen lässt sich MEDICAL OFFICE flexibel in bestehende IT-Strukturen einbinden – für effiziente Workflows, fehlerfreie Datenübertragung und ein durchgängig digitales Arbeiten.
Highlights der Schnittstellenvielfalt:
BI-Schnittstelle:
MEDICAL OFFICE bietet eine strukturierte und kontinuierlich aktualisierte BusinessIntelligence-Schnittstelle für Systeme wie PowerBI, Qlik oder Superset. Die operativen Daten der Praxis werden dabei automatisiert und auswertbar
aufbereitet – zur tiefgreifenden Analyse, Visualisierung und Entscheidungsunterstützung. Diese Schnittstelle schafft Transparenz über betriebliche Abläufe und ist ein zentrales Werkzeug für strategisches Controlling in modernen, datengetriebenen Einrichtungen.
TSE-Schnittstelle:
Unverzichtbar für Praxen mit Barkassenbetrieb: Die zertifizierte Cloud-TSE sichert Transaktionen manipulationssicher, protokolliert Ereignisse lückenlos und ermöglicht eine reibungslose Integration in MEDICAL OFFICE – rechtskonform, sicher und digital.
DICOM-Schnittstelle:
Für bildgebende Verfahren wie MRT, CT, Röntgen oder Sonographie. Worklists ermöglichen die strukturierte Übergabe von Patienten- und Untersuchungsdaten. DICOM-Bilder können direkt in MEDICAL OFFICE gespeichert oder an externe PACSSysteme angebunden werden – für eine fehlerfreie Kommunikation.
xDT-Standardschnittstellen:
MEDICAL OFFICE unterstützt die klassischen xDT-Schnittstellen (z. B. GDT, BDT, LDT) für den Datenaustausch mit Geräten, Laboren und externen Anwendungen – standardkonform und bewährt.
Buchhaltungsschnittstelle:
Übergabe von Kassen-, BG- und Privatabrechnungen an Finanzbuchhaltungssoftware (z. B. DATEV), mit detaillierter Aufschlüsselung nach Kostenstellen oder Konten – für eine perfekte Integration in das Rechnungswesen.
Spracherkennung:
Integration marktführender Lösungen wie Dragon, SpeaKING und dns.comfort. Informationen können direkt diktiert und automatisch in Text umgewandelt werden –schnell, präzise und zeitsparend.
HL7-Schnittstellen:
Ideal für die Anbindung an Krankenhausinformationssysteme (KIS), medizinische Geräte und PACS. Unterstützt werden u. a. Patienten- und Falldaten, Diagnosen, Befunde, Dokumente und Termine – ein echter Gewinn für ambulante Krankenhausbereiche.
Augenarzt-Geräteschnittstellen:
Automatisierte Übernahme von Messwerten in das Brillenmodul über GDT, serielle
Schnittstellen und Ophthalmology-XML – für eine lückenlose und digitale
Dokumentation in augenärztlichen Praxen.
CalDAV-Schnittstelle / Online-Terminplaner:
Tiefenintegration mit Systemen wie Termed für:
- Terminbuchung & -erinnerung
- Rezept- & Überweisungsbestellung
- Videosprechstunde
- Patientenformulare inkl. digitaler Unterschrift und strukturierter Übergabe
- Integration eines KI-gestützten Telefonassistenten
- „Onlinerezeption“ direkt auf der Praxiswebseite
Themenfeld 2: Praxisverwaltung
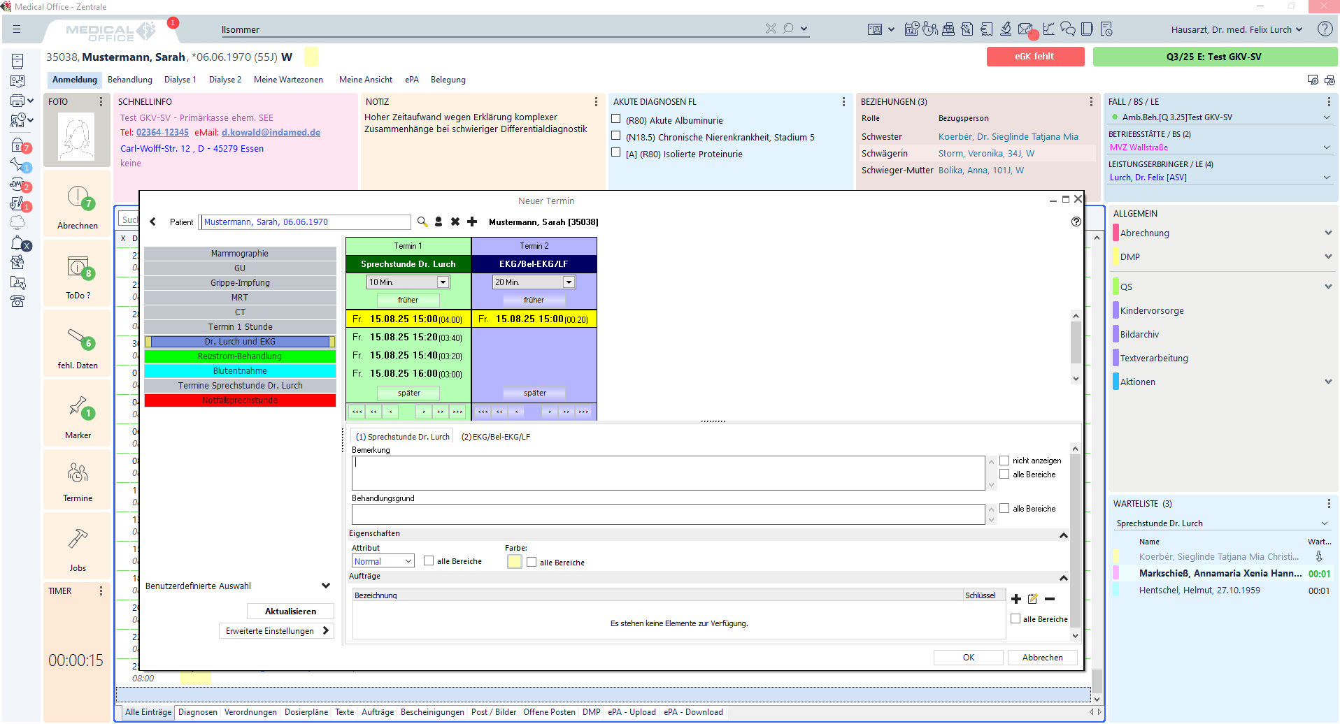
- Bitte schildern Sie, wie das Termin-Management in Ihrer Software abgebildet wird und ggf. warum es sich Ihrer Meinung nach von vergleichbaren Produkten anderer Hersteller abhebt.
- Terminplanung/Terminkalender
- Anwenderfreundlichkeit?
- Online-Terminbuchung (über Praxis-Website?)?
- Schnittstellen zu externen Terminbuchungs-Tools oder -Portalen?
- Benachrichtigung des Patienten (Erinnerung & Bestätigung) – per SMS/Mail?
- Was möchten Sie sonst noch zu Ihren Terminplanungs-Features anmerken?
Das Termin-Management in MEDICAL OFFICE ist umfassend, flexibel und auf die Bedürfnisse moderner Praxen ausgelegt. Die in der Grundlizenz MEDICAL OFFICE Professional dahingehend integrierten Funktionalitäten, wie z. B. der Terminplaner, lassen sich individuell anpassen und erlauben die detaillierte Verwaltung von Terminen, Ressourcen (wie Ärzte, Geräte, Räume) sowie Terminarten – inklusive Zeitversatz, Kapazitäten, Schablonen und farblicher Kennzeichnung. Auch komplexe Abläufe wie OP-Planung oder Terminketten sind problemlos abbildbar.
Über die Schnittstelle zu TerMed bietet MEDICAL OFFICE zudem eine tief integrierte Online-Terminbuchung, die direkt in die Praxis-Website eingebunden werden kann. Patienten erhalten automatisierte Terminbestätigungen und Erinnerungen per E-Mail oder SMS. Zusätzliche Funktionen wie die digitale Rezept- oder Überweisungsanforderung, vom Patienten ausfüllbare Formulare, eine integrierte Videosprechstunde sowie ein KI-basierter Telefonassistent erweitern die Möglichkeiten der Patientenkommunikation erheblich.
Ergänzt wird das Termin-Management durch ein leistungsstarkes Recall-System, das individuelle Folgeeinladungen (z. B. Impfungen, Krebsvorsorge) unterstützt und sowohl patientenbezogen als auch patientenunabhängig strukturiert arbeitet.
Insgesamt überzeugt das System durch eine hohe Anwenderfreundlichkeit, intelligente Automatisierung und die nahtlose Verbindung von Praxisorganisation und digitaler Patientenbindung – und hebt sich dadurch deutlich von herkömmlichen Terminplanungssystemen ab.
- Bitte schildern Sie, wie das Patienten-Management in Ihrer Software abgebildet wird und ggf. warum es sich Ihrer Meinung nach von vergleichbaren Produkten anderer Hersteller abhebt.
- Konkrete Umsetzung der Elektronischen Patientenakte (ePA)?
- Anwenderfreundlichkeit?
- Funktionen zur besseren Organisation eines Patientenbesuchs?
- Digitale Patientenaufnahme?
- Was möchten Sie sonst noch zu Ihrem Patienten-Management anmerken?
Das Patienten-Management in MEDICAL OFFICE ist umfassend, prozessorientiert und flexibel auf verschiedenste Praxisformen und Versorgungsrealitäten ausgelegt. Es unterstützt nicht nur die medizinische Versorgung, sondern optimiert gezielt die internen Abläufe rund um den Patientenbesuch.
Kernfunktionen im Patienten-Management:
- Individuelle Patientenflusssteuerung:
MEDICAL OFFICE ermöglicht eine detaillierte Steuerung des Patientenflusses – inkl. definierbarer Warte-, Vorwarte- und Funktionszonen. Der Status jedes Patienten ist für das gesamte Team transparent nachvollziehbar. Dadurch wird ein effizienter und koordinierter Ablauf im gesamten Behandlungsteam sichergestellt. - Digitale Patientenaufnahme via Patiententerminal: Über ein integriertes Selbstanmelde-Terminal können Patienten sich eigenständig anmelden. Dabei lassen sich Stammdaten erfassen oder aktualisieren, Formulare digital ausfüllen und datenschutzkonform unterschreiben – ohne Personalbindung.
- Verknüpfung von Patienten mit konkreten Aufträgen und ToDos: Nach Eintreffen des Patienten können automatisch ToDos für Mitarbeiter sowie spezifische Aufträge für die Medizintechnik (z. B. EKG, Labor, Ultraschall) hinterlegt werden. Dies unterstützt ein arbeitsteiliges Vorgehen und reduziert Kommunikationsaufwand.
- Vollständige Integration der ePA: Die elektronische Patientenakte (ePA) ist in MEDICAL OFFICE nativ integriert – inklusive Einblick in ePA-Daten, Verwaltung von Zugriffen, Einwilligungen sowie der Upload und Download medizinischer Dokumente. Der Zugriff erfolgt direkt aus der Patientenakte heraus – ohne Umwege über externe Portale.
- Individuelle Patientenflusssteuerung:
- Bitte schildern Sie, wie das Rezept-Management in Ihrer Software abgebildet wird und ggf. warum es sich Ihrer Meinung nach von vergleichbaren Produkten anderer Hersteller abhebt.
- Konkrete Umsetzung des E-Rezepts?
- Anwenderfreundlichkeit?
- Was möchten Sie sonst noch zu Ihrem Rezept-Management anmerken?
Das eRezept ist in MEDICAL OFFICE vollständig in den Praxisworkflow integriert und erfordert keinerlei Umstellung bestehender Abläufe. Vom Handling unterscheidet sich ein eRezept nicht von einem herkömmlichen Rezept, sodass das Praxisteam wie gewohnt arbeiten kann – einfach, effizient und ohne zusätzliche Einarbeitung. Die gewohnten Prozesse bleiben erhalten und ermöglichen eine reibungslose Einführung der elektronischen Verordnung.
Ein besonderer Vorteil liegt im intelligenten Handling der eRezept-IDs: Diese werden bereits im Hintergrund abgerufen, noch bevor die eigentliche Verordnung abgeschlossen ist. Dadurch entstehen keine Wartezeiten beim Verordnen – ein echter Effizienzgewinn im Arbeitsalltag.
Darüber hinaus unterstützt MEDICAL OFFICE alle gesetzlich vorgesehenen Signaturverfahren: die Einzelsignatur, die Sammelsignatur und die Komfortsignatur. Praxen können somit flexibel wählen, welches Verfahren am besten zu ihrer Arbeitsweise passt – ganz ohne Einschränkungen.
Mit MEDICAL OFFICE gelingt der Einstieg in das eRezept einfach, sicher und ohne Bruch im Workflow – für eine moderne, digitale und praxisnahe Versorgung.
- Bitte schildern Sie, wie das Mitarbeiter-Management in Ihrer Software abgebildet wird und ggf. warum es sich Ihrer Meinung nach von vergleichbaren Produkten anderer Hersteller abhebt.
- Zeiterfassung
- Urlaubsplanung
- Gehälter/Benefits
- Was möchten Sie sonst noch zu Ihrem Mitarbeiter-Management anmerken?
Die ersten drei Punkte sind mit MEDICAL OFFICE nicht abbildbar.
MEDICAL OFFICE bietet ein umfassendes und fein abgestuftes Rechte- und Rollenkonzept, das sich flexibel an die individuellen Anforderungen jeder Einrichtung anpassen lässt. Damit können auch komplexe Organisationsstrukturen mit unterschiedlichen Zuständigkeiten und Verantwortungsbereichen präzise abgebildet werden.
Ob Administratoren, Mitarbeitende aus dem Controlling, Ärztinnen und Ärzte, Weiterbildungsassistenten, MFA, Auszubildende oder Praktikanten – jede Nutzergruppe erhält genau die Rechte, die sie für ihre tägliche Arbeit benötigt. Dabei lassen sich Zugriffsrechte bis ins Detail definieren, beispielsweise für einzelne Module, Formulare, Kalenderbereiche, Statistiken oder das Krankenblatt.
Dank dieser granularen Steuerung wird nicht nur die Datensicherheit erhöht, sondern auch die Effizienz im Arbeitsalltag gesteigert. MEDICAL OFFICE passt sich der Rechtestruktur Ihrer Einrichtung an – nicht umgekehrt.
- Bitte schildern Sie, wie das Ressourcen-Management in Ihrer Software abgebildet wird und ggf. warum es sich Ihrer Meinung nach von vergleichbaren Produkten anderer Hersteller abhebt.
- Verfügbarkeiten & Verwaltung von Räumen, Geräten etc.
- Was möchten Sie sonst noch zu Ihrem Ressourcen-Management anmerken?
Das Ressourcen-Management ist Bestandteil der Grundlizenz MEDICAL OFFICE Professional und ermöglicht eine zentrale, strukturierte Verwaltung von Räumen, Geräten, Personal und Kapazitäten – auch standortübergreifend. Durch individuell definierbare Terminarten, Ressourcenabhängigkeiten, Zeitversätze und Schablonen lassen sich Abläufe präzise steuern und Engpässe vermeiden. Besonders bei komplexen Strukturen mit mehreren Wartezonen, Behandlungsräumen und Fachbereichen sorgt das System für Transparenz und Effizienz. Im Vergleich zu anderen Lösungen überzeugt MEDICAL OFFICE durch die tiefe Integration, flexible Anpassbarkeit und eine benutzerfreundliche Darstellung aller relevanten Ressourcen in Echtzeit.
- Bitte schildern Sie, wie das Dokumenten-Management in Ihrer Software abgebildet wird und ggf. warum es sich Ihrer Meinung nach von vergleichbaren Produkten anderer Hersteller abhebt.
- DMS (Dokumentenmanagement-System)?
- Vorlagenmanagement
- Vorgespeicherte Dokumente & deren automatische Aktualisierung (ggf. aufgrund gesetzlicher Änderungen?)
- Anlage eigener Dokumentenvorlagen/-masken
- Individualisierung der Vorlagen
- Was möchten Sie sonst noch zu Ihrem Dokumenten-Management anmerken?
Das Dokumenten-Management in MEDICAL OFFICE ist speziell auf die Anforderungen medizinischer Dokumentationspflichten zugeschnitten. Es unterstützt unter anderem DMP-Programme, Hautkrebsscreening, Krebsregistermeldungen, QS-Verfahren und die organisierte Krebsfrüherkennung. Mithilfe von KBV-zertifizierten Schnittstellen, automatischer Datenübernahme aus der Patientenakte und umfassender Plausibilitätsprüfung werden Dokumentationsprozesse effizient, sicher und regelkonform umgesetzt. Tools wie der Dokumentationsassistent, ein flexibler Formulareditor, der Regelwerksassistent sowie die individuell anpassbare Benutzeroberfläche (Dynamic View) ermöglichen eine einfache, strukturierte und fehlerarme Bearbeitung – und heben das System in Sachen Bedienkomfort und Funktionalität deutlich von vergleichbaren Lösungen ab.
Ebenfalls ist ein vollständiges QM-System in MEDICAL OFFICE integriert.
- Bitte schildern Sie, wie das Kommunikations-Management in Ihrer Software abgebildet wird und ggf. warum es sich Ihrer Meinung nach von vergleichbaren Produkten anderer Hersteller abhebt.
- Interne Kommunikation innerhalb der Praxis (mit Mitarbeitern)?
- Patienten-Kommunikation
- Kommunikation mit anderen Praxen/Ärzten
Das Kommunikations-Management in MEDICAL OFFICE ist ganzheitlich integriert und bildet sämtliche Kommunikationswege einer modernen Praxis strukturiert und effizient ab. Innerhalb der Praxis unterstützt MEDICAL OFFICE die interne Kommunikation durch ein integriertes Chatsystem sowie durch ToDo-Listen. Aufgaben lassen sich gezielt delegieren und nachverfolgen, wodurch insbesondere in größeren Teams oder MVZs eine transparente und koordinierte Zusammenarbeit ermöglicht wird.
Die Kommunikation mit Patientinnen und Patienten erfolgt über mehrere digitale Kanäle. Neben dem klassischen Versand von E-Mails bietet MEDICAL OFFICE die Möglichkeit, über die Onlinerezeption Termine zu buchen, Rezepte und Überweisungen anzufordern oder digitale Formulare auszufüllen – direkt über die Praxiswebseite. Ergänzt wird dies durch einen KI-gestützten Telefonassistenten, der eingehende Anrufe automatisiert entgegennimmt, Informationen aufbereitet und direkt ins System überträgt. Darüber hinaus steht ein Patiententerminal zur Verfügung, das eine bequeme Selbstanmeldung beim Besuch in der Praxis ermöglicht.
Für die sichere und gesetzeskonforme Kommunikation mit anderen Arztpraxen, Kliniken oder Fachärzten setzt MEDICAL OFFICE auf die KIM-Schnittstelle (Kommunikation im Medizinwesen). Der elektronische Arztbrief (eArztbrief) kann direkt aus MEDICAL OFFICE versendet und empfangen werden – verschlüsselt, medienbruchfrei und vollständig in den Arbeitsalltag integrierbar.
Insgesamt hebt sich MEDICAL OFFICE durch die nahtlose Verknüpfung all dieser Kommunikationswege in einer zentralen Plattform von vergleichbaren Lösungen ab. Alle relevanten Kommunikationskanäle sind intuitiv bedienbar und vollständig in den Praxisworkflow eingebettet – für mehr Effizienz, bessere Teamarbeit und eine optimierte Patientenversorgung.
Themenfeld 3: Abrechnung
- Inwiefern unterstützt Ihre Software bei der GKV-Abrechnung? Welche Möglichkeiten gibt es hierbei und wie sind diese konkret implementiert? Wie hebt sich dies Ihrer Meinung nach von vergleichbaren Produkten anderer Hersteller ab?
MEDICAL OFFICE unterstützt die GKV-Abrechnung mit einer leistungsstarken, vollständig integrierten und hochgradig automatisierten Lösung, die speziell auf den Praxisalltag und die komplexen Anforderungen der vertragsärztlichen Versorgung ausgerichtet ist.
Konkret bietet MEDICAL OFFICE folgende Funktionen:
- Parallele Abrechnung an mehreren Arbeitsplätzen: Die GKV-Abrechnung kann im Hintergrund laufen, während andere Nutzer störungsfrei weiterarbeiten – ideal für große Praxen und MVZ.
- Offline- und Notfallfähigkeit: Auch im mobilen oder offlinefähigen Arbeitsplatz ist eine vollständige Abrechnung möglich, z. B. im Hausbesuch oder bei Netzwerkausfall.
- Regelassistent zur Abrechnungsunterstützung: Ein intelligenter Regelassistent prüft Dokumentationen und unterstützt das Personal bei der korrekten Abrechnung – auch bei komplexen Fallkonstellationen.
- Automatisierte Ziffern- und Diagnosezuweisung: Bei bestimmten Behandlungsfällen können vordefinierte Ziffern- und Diagnosekombinationen (Ketten) automatisch eingefügt werden – auf Basis von Vorlagen, Regeln oder hinterlegten Leistungen.
- Automatisierte Ziffern- und Diagnosezuweisung: Bei bestimmten Behandlungsfällen können vordefinierte Ziffern- und Diagnosekombinationen (Ketten) automatisch eingefügt werden – auf Basis von Vorlagen, Regeln oder hinterlegten Leistungen.
- Leistungsbereichssteuerung je Leistungserbringer: In MEDICAL OFFICE können die verfügbaren Leistungen gezielt je Arzt oder Leistungserbringer eingeschränkt werden. Das verhindert Fehleingaben, sorgt für klare Zuständigkeiten und erhöht die Abrechnungssicherheit.
- Inwiefern unterstützt Ihre Software bei der PKV-Abrechnung? Welche Möglichkeiten gibt es hierbei und wie sind diese konkret implementiert? Wie hebt sich dies Ihrer Meinung nach von vergleichbaren Produkten anderer Hersteller ab?
MEDICAL OFFICE bietet eine leistungsstarke und hochautomatisierte Lösung für die Privatabrechnung (MEDICAL OFFICE Light – Lizenz). Sie wurde speziell darauf ausgelegt, den administrativen Aufwand zu minimieren und gleichzeitig maximale Flexibilität, Transparenz und rechtliche Sicherheit zu gewährleisten.
Konkret implementiert sind folgende Funktionen:
- Fallanlage per Knopfdruck: Privatabrechnungen lassen sich mit wenigen Klicks erstellen. Fälle können automatisiert mit GOÄ-Ziffern und passenden Diagnosen befüllt, sofort ausgedruckt und ausgebucht werden – ideal für IGEL-Leistungen und Einzelabrechnungen direkt nach der Behandlung.
- Individuelle Leistungskataloge & Tarife: Es können verschiedene Abrechnungsschemata inkl. individueller Tarifierung, Multiplikatoren und Privatvereinbarungen gepflegt werden – z. B. für Selbstzahler, IGEL oder spezialisierte Privatleistungen.
- Nahtlose Übergabe an PVS: Die Daten können direkt an eine privatärztliche Verrechnungsstelle (PVS) übergeben werden – medienbruchfrei und sicher.
- Schnittstellen zur Buchhaltung: Eine Übergabe an externe Buchhaltungssysteme (DATEV, SAP, Diamant, AMONDIS usw.) ist vollständig integriert.
- TSE-Anbindung: Die Anbindung an eine zertifizierte Technische Sicherheitseinrichtung (TSE) sorgt für eine revisionssichere und gesetzeskonforme Abwicklung der Abrechnungsvorgänge.
- Paralleles Arbeiten & Offline-Funktion: Abrechnungen können parallel zu anderen Tätigkeiten erfolgen – auch mobil und offline, etwa im Hausbesuch oder auf Station.
- Kostenvoranschläge mit Gebührenvorschlag: Für geplante Privatleistungen können in MEDICAL OFFICE individuelle Kostenvoranschläge auf Basis eines Gebührenvorschlags erstellt werden. Diese lassen sich bei Bedarf mit wenigen Klicks in eine GOÄ-Abrechnung überführen – vollständig automatisiert und ohne Doppelerfassung.
- Inwiefern unterstützt Ihre Software bei der Abrechnung mit Selbstzahlern? Welche Möglichkeiten gibt es hierbei und wie sind diese konkret implementiert? Wie hebt sich dies Ihrer Meinung nach von vergleichbaren Produkten anderer Hersteller ab?
Siehe 21
- Inwiefern unterstützt Ihre Software bei der BG-Abrechnung? Welche Möglichkeiten gibt es hierbei und wie sind diese konkret implementiert? Wie hebt sich dies Ihrer Meinung nach von vergleichbaren Produkten anderer Hersteller ab?
Die BG-Abrechnung ist Bestandteil der MEDICAL OFFICE Grundlizenz Professional und im Detail im Fachmodul für Orthopäden und Chirurgen verankert. MEDICAL OFFICE unterstützt umfassend bei der Dokumentation und Abrechnung besonderer Heilbehandlungen nach UV-GOÄ – inklusive integrierter Regelwerkskontrolle, Plausibilitätsprüfung und BG-spezifischer Formulare. Die elektronische Übermittlung über DALE-UV inklusive Empfangsbestätigung sorgt für effiziente Prozesse und verkürzte Bearbeitungszeiten. Alle Formulare sind stets aktuell, lassen sich auch als Blankoformulare drucken und im Krankenblatt speichern. Zusätzlich stehen Funktionen wie Mahnwesen, BG-Jahresstatistik sowie der optionale Versand an Verrechnungsstellen zur Verfügung. Die tiefe Integration, Benutzerfreundlichkeit und vollständige Digitalisierung heben sich deutlich von anderen Lösungen ab.
- Inwiefern unterstützt Ihre Software bei der Abrechnung von Selektivverträgen? Welche Möglichkeiten gibt es hierbei und wie sind diese konkret implementiert? Wie hebt sich dies Ihrer Meinung nach von vergleichbaren Produkten anderer Hersteller ab?
MEDICAL OFFICE unterstützt Praxen umfassend bei der Umsetzung und Abrechnung von Selektivverträgen:
- HzV-Verträge: Einschreibung von Ärzten und Patienten, automatische Berücksichtigung der jeweiligen Anforderungskataloge sowie die verpflichtende Nutzung des HÄVG-Prüfmoduls (HPM). Dieses prüft die Versichertenberechtigung, erfasst HZV-/FAV-Leistungen und übermittelt Daten sicher an die HÄVG Rechenzentrum GmbH. Regelmäßige Updates und die nahtlose Integration in MEDICAL OFFICE sorgen für eine effiziente und vertragskonforme Abrechnung.
- Weitere Verträge: Umsetzung des IV-Vertrags Homöopathie sowie der Verträge „Verordnungssteuerung“ (AOK Sachsen-Anhalt, IKK Gesund-Plus).
- Abwicklung der Gebühren: Die quartalsweisen Lizenzgebühren für das HPM werden automatisch anteilig per Lastschrift eingezogen und an die HÄVG AG weitergeleitet.
MEDICAL OFFICE zeichnet sich durch die tiefe Integration des HPM, die automatische Aktualisierung der Vertragsinhalte, die Unterstützung zusätzlicher Selektivverträge und die komfortable Gebührenabwicklung aus. Dadurch können Praxen Selektivverträge besonders effizient, sicher und ohne zusätzlichen Verwaltungsaufwand abrechnen.
- Inwiefern unterstützt Ihre Software bei der Abrechnung über (externe) Abrechnungsstellen/Abrechnungsservices? Welche Möglichkeiten gibt es hierbei und wie sind diese konkret implementiert? Wie hebt sich dies Ihrer Meinung nach von vergleichbaren Produkten anderer Hersteller ab?
MEDICAL OFFICE bietet umfassende Unterstützung bei der Abrechnung über externe Abrechnungsstellen und gewährleistet dabei maximale Flexibilität für unterschiedliche Abrechnungsszenarien. Die Software ist so konzipiert, dass Privatabrechnungen direkt mit einer PVS (Privatärztlichen Verrechnungsstelle) abgewickelt werden können – ohne technische oder workflowseitige Unterschiede zur Privatabrechnung. Die Übergabe erfolgt komfortabel aus dem System heraus, einschließlich aller erforderlichen Informationen und Belegdaten.
Darüber hinaus unterstützt MEDICAL OFFICE auch die Abrechnung von Kassenfällen über externe Abrechnungsstellen. Dies umfasst auch Fälle der besonderen Versorgung, wie z. B. Heilmittelverordnungen, die über spezialisierte Abrechnungsservices verarbeitet werden.
Ein wesentlicher Vorteil gegenüber anderen Systemen ist, dass die Abrechnungslogik von MEDICAL OFFICE einheitlich bleibt – unabhängig davon, ob die Abrechnung intern oder über eine externe Stelle erfolgt. Es ist keine separate Bearbeitungsmaske oder technische Umstellung notwendig, was die Einarbeitung erleichtert und Fehlerquellen minimiert.
Diese durchgängige Integration externer Abrechnungsprozesse in die regulären Praxisabläufe sorgt für Effizienz, Flexibilität und Transparenz und macht MEDICAL OFFICE zu einer leistungsfähigen Lösung auch für komplexe Abrechnungsanforderungen.
Themenfeld 4: Therapie
- Inwiefern kann die Befundung durch die Software unterstützt werden?
- Geleitete Anamnese & Befundung?
- Interaktivität?
- Sonstiges…?
MEDICAL OFFICE bietet umfangreiche, interaktive Funktionen zur strukturierten und gleichzeitig flexiblen Befundung – sowohl manuell unterstützt als auch KI-gestützt.
Konkret stehen folgende Funktionen zur Verfügung:
- Dokumentationsassistent: Mit dem integrierten Dokumentationsassistenten können komplette, auch komplexe Behandlungsabläufe strukturiert per Knopfdruck abgebildet werden – inkl. Diagnosen, Ziffern, Formularen, ToDos und Verordnungen. Das sorgt für eine leitliniengerechte, vollständige Dokumentation.
- Autotexte & Vorlagen: Häufige Formulierungen, Untersuchungstexte oder ganze Befundberichte können über individuell definierbare Autotexte und Textvorlagen schnell eingefügt werden. Auch ärztespezifische oder fachgruppenspezifische Befundvorlagen sind möglich.
- MEDICAL OFFICE KI-Dokumentationsassistent: Mithilfe künstlicher Intelligenz kann das Arzt-Patienten-Gespräch aufgezeichnet und automatisch strukturiert ausgewertet werden. Relevante Inhalte wie Diagnosen, Medikamente, Verordnungen oder anamnestische Angaben werden vorgeschlagen und zur direkten Übernahme in die Patientenakte aufbereitet.
- Auswertung & „Red Flags“: Die KI analysiert dabei nicht nur das Gespräch, sondern bezieht auch die vorhandene Patientenakte mit ein. MEDICAL OFFICE liefert dem Arzt aktiv Hinweise auf potenziell kritische Sachverhalte (z. B. „Red Flags“) oder fehlende Angaben und unterstützt so eine sichere und qualitativ hochwertige Befundung.
- Inwiefern unterstützt die Software bei der Erstellung der Behandlungs-Dokumentation?
- Wie wird dem Anwender die Doku vereinfacht?
- Fortschritt-Notizen / Fortschrittsverfolgung?
- Sonstiges…?
MEDICAL OFFICE unterstützt die Behandlungsdokumentation auf intelligente und workfloworientierte Weise, um den Aufwand für das Praxispersonal deutlich zu reduzieren und gleichzeitig die Dokumentationsqualität zu erhöhen.
- ToDo-Listen: Für jeden Patienten können individuelle ToDos erstellt und im Behandlungsprozess sichtbar verfolgt werden. Sie dienen als strukturierte Handlungsanleitung für das gesamte Team und ermöglichen eine gezielte Fortschrittsverfolgung – z. B. bei chronischen Verläufen, DMPs oder multimodalen Behandlungsplänen.
- Automatische Übernahme in den Arztbrief: Relevante Informationen wie Diagnosen, Laborwerte, Medikation, Terminverlauf oder Befunde lassen sich automatisch in den Arztbrief übernehmen – strukturiert und formatiert. Das spart Zeit, vermeidet Doppeldokumentation und sichert die inhaltliche Konsistenz der medizinischen Kommunikation.
- Dokumentationsassistent: Mit dem integrierten Dokumentationsassistenten können komplette, auch komplexe Behandlungsabläufe strukturiert per Knopfdruck abgebildet werden – inkl. Diagnosen, Ziffern, Formularen, ToDos und Verordnungen. Das sorgt für eine leitliniengerechte, vollständige Dokumentation.
- Autotexte & Vorlagen: Häufige Formulierungen, Untersuchungstexte oder ganze Befundberichte können über individuell definierbare Autotexte und Textvorlagen schnell eingefügt werden. Auch ärztespezifische oder fachgruppenspezifische Befundvorlagen sind möglich.
- Bietet die Software die Möglichkeit für ein Patienten-Portal? Wenn ja, wie kann man als Patient darauf zugreifen & welche Funktionalitäten werden dort geboten?
Das MEDICAL OFFICE Wissensportal bietet den Anwendern jederzeit Zugriff auf praxisnahe Informationen und Austauschmöglichkeiten:
- Downloadbereich: Formulare, Leitfäden & Infomaterial zum Herunterladen
- Videobereich: Webcast-Aufzeichnungen & Tutorials direkt abrufbar
- WIKI: Schritt-für-Schritt-Anleitungen und HowTos
- Forum: Wissens- und Erfahrungsaustausch
Dabei erhalten die Anwender einen Zugang mit personalisierten Einwähldaten. Bei Problemen oder Fragen kann dann der INDAMED Support helfen.
Kein explizites Patienten-Portal: Bei MEDICAL OFFICE wird das Patienten-Portal über die ePA realisiert.
- Bietet die Software die Möglichkeit von Videosprechstunden? Wenn ja, führen Sie gerne Näheres dazu hier aus.
Ja, MEDICAL OFFICE bietet die Möglichkeit zur Videosprechstunde über eine integrierbare Lösung mit dem Partner Termed. Patienten können feste Termine oder spontane Adhoc-Videosprechstunden wahrnehmen – sicher, ortsunabhängig und datenschutzkonform. Während des Gesprächs bleibt der Zugriff auf die Patientenakte erhalten, sodass parallel Notizen und Einträge vorgenommen werden können. Die Videosprechstunde lässt sich direkt über die Praxiswebsite integrieren.
- Welche weiteren Therapie-unterstützenden Funktionen bietet ihre Software?
- Diktierfunktion?
- Impf-Management-Modul?
- … weitere fachspezifische Funktionen?
MEDICAL OFFICE bietet zahlreiche therapieunterstützende Funktionen, darunter ein umfassendes Impf-Management-Modul mit vollständiger Integration von ImpfDocNE. Es unterstützt Impfschemata, Reiseimpfberatung, Impfstofflagerung, STIKO-Empfehlungen und bietet automatische Impfstatusanalysen, Recallfunktionen sowie Kompatibilität mit dem elektronischen Impfpass.
Zusätzlich ist eine Diktierfunktion über externe Spracherkennungssoftware (z. B. Dragon, SpeaKING) integrierbar – zur schnellen und komfortablen Dokumentation direkt in der Patientenakte. Diese Funktionen entlasten das Praxisteam und unterstützen eine leitliniengerechte, effiziente Patientenversorgung.
Themenfeld 5: Finanzen
- Inwiefern werden über die Software auch die Zahlungsströme gemanagt / verwaltet?
- Bareinnahmen und -ausgaben
- Kassenbuch?
- EC-Zahlungen / Kreditkarte?
- Integration eines Kartenlesers?
- Verknüpfung zwischen Software & Bankkonto?
- Automatische Zuordnung bei Zahlungseingängen per Überweisung / Kartenzahlung?
- Sonstige Zahlungen / Zahlungsmöglichkeiten?
- Bareinnahmen und -ausgaben werden über die TSE-Schnittstelle verwaltet, siehe vorhandene Punkte.
- Die Verwaltung von EC-Zahlungen sind über MEDICAL OFFICE nicht möglich zu verwalten.
- Eine Verknüpfung zwischen MEDICAL OFFICE und einem Bankkonto ist nicht möglich.
- Der Zahlungsstrom „Zahlung via Rechnung“ ist in MEDICAL OFFICE integriert
- Inwiefern ist die Lohnbuchhaltung in der Software integriert?
- Kann die Lohnbuchhaltung direkt in der Software abgebildet werden?
- Oder gibt es Schnittstellen (APIs) zu separaten Programmen für die Lohnbuchhaltung?
- Was möchten Sie zum Thema Lohnbuchhaltung noch hinzufügen?
Geht nicht.
- Inwiefern ist die Finanzbuchhaltung in der Software integriert?
- Kann die Finanzbuchhaltung direkt in der Software abgebildet werden?
- Oder gibt es Schnittstellen (APIs) zu separaten Programmen für die Finanzbuchhaltung?
- Daten-Export an Steuerberater?
- Was möchten Sie zum Thema Finanzbuchhaltung noch hinzufügen?
MEDICAL OFFICE verfügt über eine Buchhaltungsschnittstelle, mit der Kassen-, BG- und Privatabrechnungen in strukturierter Dateiform an gängige Finanzbuchhaltungsprogramme übergeben werden können. Dabei werden auf Wunsch abrechnerspezifische Aufteilungen nach Konten oder Kostenstellen berücksichtigt. Unterstützt werden u. a. Systeme wie Diamant, SAP, Simba, Navision, Clinicom, AMONDIS und weitere. So ist auch ein effizienter Datenexport an Steuerberater problemlos möglich – für eine nahtlose Anbindung an bestehende Buchhaltungsprozesse.
- Welche weiteren Statistiken / Berichte können im Sinne eines Praxis-Controlling ausgewertet werden?
MEDICAL OFFICE stellt eine Vielzahl praxisrelevanter Auswertungen und Statistiken bereit, die gezielt für wirtschaftliches Controlling und strategische Praxissteuerung genutzt werden können – flexibel, individuell konfigurierbar und vollständig integriert.
Beispiele für auswertbare Bereiche:
- Patientenstatistik: Schnelles Auffinden definierter Patientengruppen (z. B. nach Diagnosen, Behandlungen, Alter, Versicherungsstatus, Kontaktanzahl) – u. a. für Recall, gezielte Kommunikation oder Versorgungsanalysen.
- Medikamenten- und Heilmittelstatistik: Überwachung des Arznei- und Heilmittelbudgets, filterbar nach Zeiträumen, Ärzten oder Verordnungsart – mit direktem Praxisbezug.
- Tagesprotokoll: Detaillierte Übersicht aller täglichen Praxisaktivitäten – inkl. Leistungen, Diagnosen und ärztlicher Dokumentation.
- Regelleistungsvolumen (RLV): Analyse der RLV-Ausschöpfung je Arzt – inkl. Honorarstatistik und Ziffernauswertung.
- Fallstatistik mit flexibler Filterlogik: Umfangreiche Fallanalysen mit logischen Verknüpfungen („und“, „oder“, „nicht“) – z. B. für Auswertungen nach Zeitbudget, Fachgruppendurchschnitt, Honorarverteilung, Ziffernhäufigkeit, Diagnosen oder Erstkontakten.
- Recall-Auswertungen: Zielgerichtete Rückrufaktionen auf Basis definierter Kriterien (z. B. ausstehende Vorsorge, Impfauffrischung, Kontrolluntersuchung etc.).
- BI-Schnittstelle: MEDICAL OFFICE bietet eine strukturierte und kontinuierlich aktualisierte Business-Intelligence-Schnittstelle für Systeme wie PowerBI, Qlik oder Superset. Die operativen Daten der Praxis werden dabei automatisiert und auswertbar aufbereitet – zur tiefgreifenden Analyse, Visualisierung und Entscheidungsunterstützung. Diese Schnittstelle schafft Transparenz über betriebliche Abläufe und ist ein zentrales Werkzeug für strategisches Controlling in modernen, datengetriebenen Einrichtungen.
Themenfeld 6: Kundenservice und Support
- Mit welchem Kundenservice/Support können Anwender rechnen?
- Ist der Kundenservice bzw. alle Supportleistungen im Preis enthalten oder entfallene zusätzliche Kosten?
- Gibt es E-Mail-Support?
- Live-Chat?
- Call-Center/telefonischer Support?
- Durchschnittliche Wartezeiten?
- Fernwartung? (direktes Aufschalten des Supports auf den Anwender-Bildschirm, um Probleme zu lösen)
- Sind es eigene Leute (Inhouse Support) oder externe Dienstleister?
- „Hilfe zur Selbsthilfe“, z.B. verständliche Erklärung von Fehlermeldungen oder ausführliche FAQ-Bereiche?
- Sonstiges…?
MEDICAL OFFICE bietet einen umfassenden Kundenservice mit E-Mail-Support, telefonischem First- und Second-Level-Support sowie der Möglichkeit zur Fernwartung für eine schnelle Problemlösung. Der Support wird sowohl durch den Inhouse-Service als auch durch autorisierte Vertriebspartner geleistet. Die Wartezeiten sind in der Regel kurz, da Anfragen schnellstmöglich bearbeitet werden. Zusätzlich steht ein umfangreiches Wissensportal den Anwendern zur Verfügung mit einem Forum, Wiki, Downloadbereich für wichtige Dokumente und Informationsmaterialien sowie einer Verknüpfung zum MEDICAL OFFICE YouTube Channel, auf welchem zahlreiche Tutorials zur Arzt- und Praxissoftware veröffentlicht sind. Innerhalb der Software gibt es die Hilfe-Funktion sowie das PDF-Benutzerhandbuch als Selbsthilfe.
Themenfeld 7: Konditionen
- Wie ist die Preisgestaltung der Software? – Bitte hier so konkret wie möglich sein.
Ab monatlich 59,00€ netto (MEDICAL OFFICE Light) bzw. 109,00€ netto (MEDICAL OFFICE Professional) jeweils in der Basisversion ohne zubuchbare Module. Für Details siehe https://www.indamed.de/preise/
- Wie sind die Vertragslaufzeiten & Kündigungsfristen?
Es besteht eine Mindestvertragslaufzeit von 2 Jahren mit anschließender monatlicher Kündbarkeit.
Themenfeld 8: Einfachheit des Software-Wechsels
- Gibt es eine kostenlose Testversion?
- Welche Einschränkungen gibt es hier ggf.?
- Wie lange kann man testen?
Ja. Über die Webseite kann eine Testversion von MEDICAL OFFICE angefragt werden, woraufhin man innerhalb kurzer Zeit eine E-Mail mit dem Downloadlink inkl. Schritt-für-Schritt-Installationsanleitung erhält.
Die Testversion von MEDICAL OFFICE enthält nahezu alle Funktionen der Vollversion und kann zeitlich unbegrenzt getestet und sogar geupdatet werden.
- Inwiefern kann man aus der bislang verwendeten (Konkurrenz-)Software auf eine einfache Weise Daten übernehmen / importieren?
Die Übernahme erfolgt über Konverter eines Drittanbieters, die Daten aus dem Altsystem (z. B. Stammdaten, Krankenakten, Termine, Briefe, Bilder) auslesen und in eine standardisierte Struktur (xBDT) umwandeln. Diese xBDT-Datei kann MEDICAL OFFICE problemlos importieren, sodass nahezu alle relevanten Daten übernommen werden können. Eine Testkonvertierung dient dazu, die Datenqualität und Vollständigkeit im Vorfeld zu prüfen.
- Gibt es einen „Wechsel-Service“ o.Ä., sodass den Praxen die Arbeit, die mit der Umstellung der Software verbunden ist, abgenommen wird und der Software-Wechsel somit vereinfacht wird?
Ja. Der Wechselprozess ist klar strukturiert: Testkonvertierung, Prüfung, Korrektur und anschließende Echtkonvertierung. Der Import der Daten in MEDICAL OFFICE läuft automatisch ab – die Praxis muss nichts tun. Zudem steht der MEDICAL OFFICE Partner während des gesamten Prozesses eng an der Seite der Praxis, beantwortet Fragen und koordiniert die Datenübernahme. So wird ein reibungsloser Übergang vom Altsystem zu MEDICAL OFFICE sichergestellt.
Themenfeld 9: Weitere Infos
- An welche ärztlichen Fachrichtungen richtet sich Ihre Software?
Durch den modularen Aufbau passt sich MEDICAL OFFICE an die individuellen Anforderungen vieler Einrichtungen mit den verschiedensten Fachrichtungen an. Abgesehen von Zahnmedizin / Kieferorthopädie und Veterinärmedizin eignet sich MEDICAL OFFICE für jede andere medizinische Fachrichtung.
- Thema Telematik-Infrastruktur: Welche TI-Anwendungen sind in Ihrer Software integriert? (Hier müssen Sie die Anwendungen nur nennen, nicht weiter beschreiben)
Kommunikation im Gesundheitswesen (KIM)
Versichertenstammdatenmanagement (VSDM) Notfalldatenmanagement (NFDM) elektronischer Medikamentenplan (eMP) elektronische Patientenakte (ePA)
elektronische Arbeitsunfähigkeitsbescheinigung (eAU)
elektronisches Rezept (eRezept)
- Können sensible Bereiche / Funktionen der Software (z.B. betriebswirtschaftliche Inhalte) für bestimmte Mitarbeiter/Angestellte deaktiviert werden, sodass sie von diesen nicht eingesehen werden können?
Ja.
MEDICAL OFFICE verfügt über ein sehr flexibles und detailliertes Rechte- und Rollenkonzept. Damit lassen sich Zugriffsrechte individuell und bedarfsgerecht für einzelne Nutzer oder Nutzergruppen definieren. So können sensible Inhalte – wie betriebswirtschaftliche Auswertungen, Abrechnungen oder bestimmte Bereiche des Krankenblatts – gezielt für bestimmte Mitarbeiter ausgeblendet oder gesperrt werden.
Die Benutzerverwaltung erlaubt eine passgenaue Steuerung von Sichtberechtigungen z. B. für: Arztbriefe und Einträge im Krankenblatt, Statistiken und Abrechnungen, Schablonen, Autotexte und ToDos, Betriebsstättenzuordnung und LANR-Zugriffe oder Terminzonen und Ansichten. So wird nicht nur der Datenschutz gewährleistet, sondern auch ein sicherer und effizienter Arbeitsablauf in der Praxis ermöglicht.
- Kann die Software für einzelne Kunden individualisiert werden (Customizing-Option)?
Ja. Dank dem modularen Aufbau, der Schnittstellenvielfalt und Dynamic View (einer individuell konfigurierbaren Benutzeroberfläche) lässt sich unsere Arzt- und Praxissoftware MEDICAL OFFICE individuell auf die Bedürfnisse einer jeder medizinischen Einrichtung und Fachrichtung anpassen und maßschneidern.
Erfahrungsbericht: MEDICAL OFFICE im Praxis-Test
Aktuell fehlt uns noch ein authentischer Erfahrungsbericht aus der Praxis zu MEDICAL OFFICE.
Nutzt ihr MEDICAL OFFICE in eurer Praxis und würdet eure Erfahrungen damit teilen?
Dann kontaktiert uns unter [email protected] – ihr würdet zahlreichen Berufskollegen damit sehr weiterhelfen 🙂
Bilder & Videos zu MEDICAL OFFICE
Video:
In diesem Video wird vorgestellt, was MEDICAL OFFICE seine Anwendern bietet.
Bilder:
Zum Vergrößern einfach das jeweilige Bild anklicken.






Eure Kommentare (Erfahrungen, Bewertungen & Fragen) zu MEDICAL OFFICE
Ihr habt selbst bereits Erfahrungen mit MEDICAL OFFICE gesammelt? – Dann helft anderen, indem Ihr Eure Erfahrungen mit MEDICAL OFFICE hier teilt und eine kleine Bewertung abgebt.
Außerdem könnt ihr hier auch Eure Fragen zu MEDICAL OFFICE loswerden. Wir werden Sie euch alle nach bestem Wissen und Gewissen beantworten – wenn nicht ein Mitglied der Community oder der Anbieter selbst schneller ist 🙂
Bisherige Kommentare zu MEDICAL OFFICE
Es gibt noch keine Bewertungen. Schreibe selbst die erste Bewertung!
Neuen Kommentar zu MEDICAL OFFICE beitragen
Unsere Bewertung zu MEDICAL OFFICE
Hier folgt schon bald unsere Gesamt-Bewertung zu MEDICAL OFFICE, sobald wir noch ein paar weitere Informationen gesammelt haben 🙂
Vorteile
…
Nachteile
…
Alternativen
MEDICAL OFFICE bietet doch nicht alles, was ihr euch wünscht? Hier geht es zu den möglichen Alternativen zu MEDICAL OFFICE als Software für Arztpraxen.
